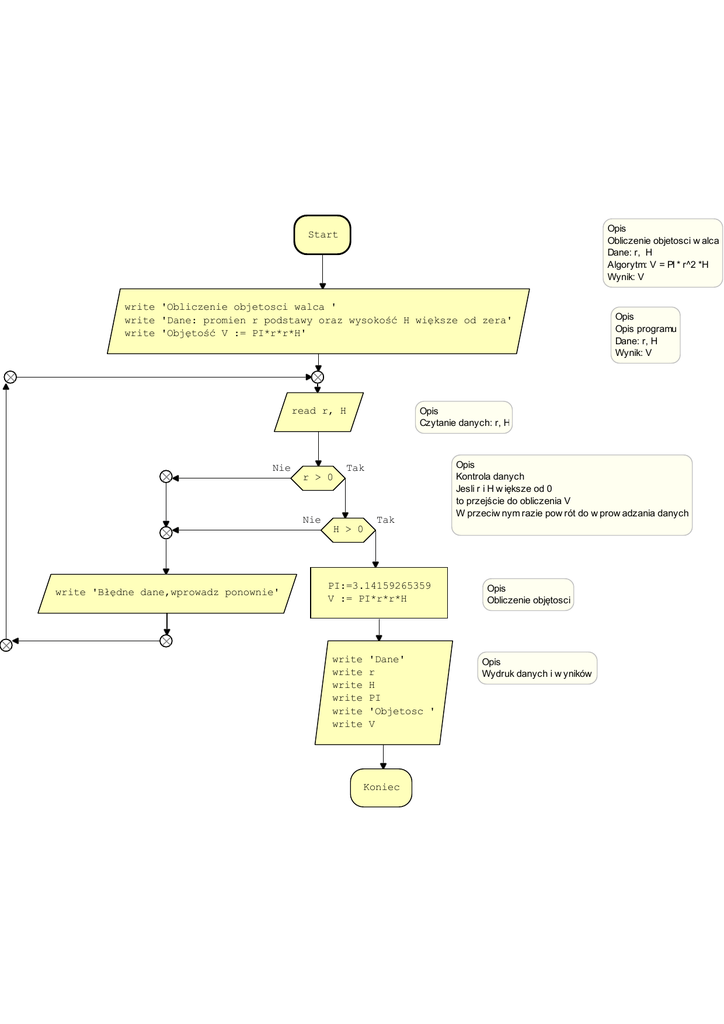
Magiczne Bloczki

Transkrypt

Magiczne Bloczki
Opis
Obliczenie objetosci w alca
Dane: r, H
Algorytm: V = PI * r^2 *H
Wynik: V
Start
write 'Obliczenie objetosci walca '
write 'Dane: promien r podstawy oraz wysokość H większe od zera'
write 'Objętość V := PI*r*r*H'
Opis
Czytanie danych: r, H
read r, H
Nie
Tak
r > 0
Nie
Tak
Opis
Kontrola danych
Jesli r i H w iększe od 0
to przejście do obliczenia V
W przeciw nym razie pow rót do w prow adzania danych
H > 0
write 'Błędne dane,wprowadz ponownie'
PI:=3.14159265359
V := PI*r*r*H
write
write
write
write
write
write
Opis
Opis programu
Dane: r, H
Wynik: V
'Dane'
r
H
PI
'Objetosc '
V
Koniec
Opis
Obliczenie objętosci
Opis
Wydruk danych i w yników