SPRAWDZIAN Z BAZY DANYCH 15 cały ACCESS

Transkrypt

SPRAWDZIAN Z BAZY DANYCH 15 cały ACCESS
kl I - SPRAWDZIAN Z BAZY DANYCH 15 cały ACCESS.doc
1. Utwórz nową bazę danych i nadaj jej nazwę: sprawdzian – nr gdzie nr to twój numer
w dzienniku.
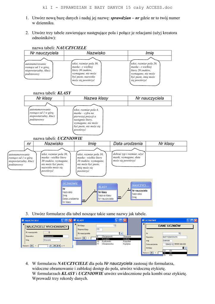
2. Utwórz trzy tabele zawierające następujące pola i połącz je relacjami (użyj kreatora
odnośników):
nazwa tabeli: NAUCZYCIELE
Nr nauczyciela
Nazwisko
autonumerowanie
rosnące od 1 w górę,
niepowtarzalny, klucz
podstawowy
tekst, rozmiar pola 30,
maska - z wielkiej
litery 30 znaków,
wymagane, nie może
być puste, nazwisko
może się powtórzyć
nazwa tabeli: KLASY
Nr klasy
autonumerowanie
rosnące od 1 w górę,
niepowtarzalny, klucz
podstawowy
Nazwa klasy
tekst, rozmiar pola 30,
maska - wielkie litery
30 znaków, wymagane,
nie może być puste,
nazwisko może się
powtórzyć
tekst, rozmiar pola 20,
maska - z wielkiej
litery 20 znaków,
wymagane, nie może
być puste, imię może
się powtórzyć
Nr nauczyciela
tekst, rozmiar pola 4,
maska – cyfra na
pierwszej pozycji a
następnie litery,
wymagane, nie może
być puste, nie może się
powtórzyć
nazwa tabeli: UCZNIOWIE
nr
Nazwisko
autonumerowanie
rosnące od 1 w górę,
niepowtarzalny, klucz
podstawowy
Imię
Imię
tekst, rozmiar pola 10,
maska - wielkie litery
10 znaków, wymagane,
nie może być puste,
imię może się
powtórzyć
Data urodzenia
Nr klasy
dobrać typ i rozmiar, użyć
maski, wymagane, data
może się powtórzyć
3. Utwórz formularze dla tabel noszące takie same nazwy jak tabele.
4. W formularzu NAUCZYCIELE dla pola Nr nauczyciela zastosuj tło formularza,
widoczne obramowanie i zablokuj dostęp do pola, utwórz widoczną etykietę.
W formularzach KLASY i UCZNIOWIE utwórz uwidocznione pola kombi oraz etykietę.
Wprowadź trzy rekordy danych.
kl I - SPRAWDZIAN Z BAZY DANYCH 15 cały ACCESS.doc
5. Utwórz kwerendę wybierającą przedstawioną na zrzucie
6. Na bazie kwerendy utwórz formularz przedstawiony na zrzucie zawierający zablokowane
pola tekstowe (przeznaczone tylko do wyświetlania danych), pole WYCHOWAWCA ma
wyświetlać nazwisko i imię nauczyciela i powinno zostać utworzone z wykorzystaniem
konstruktora wyrażeń
7. Utwórz formularz z przyciskami otwierającymi formularze, wyłącz widok przycisków
nawigacji i selektora rekordów
8. Skopiuj plik z bazą danych na SERVER do foldera baza