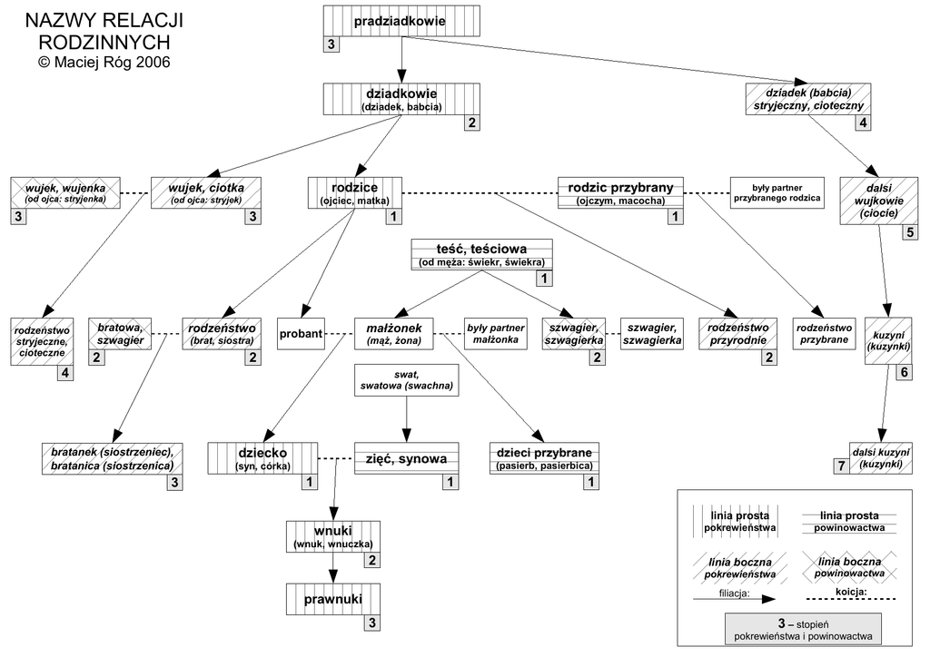
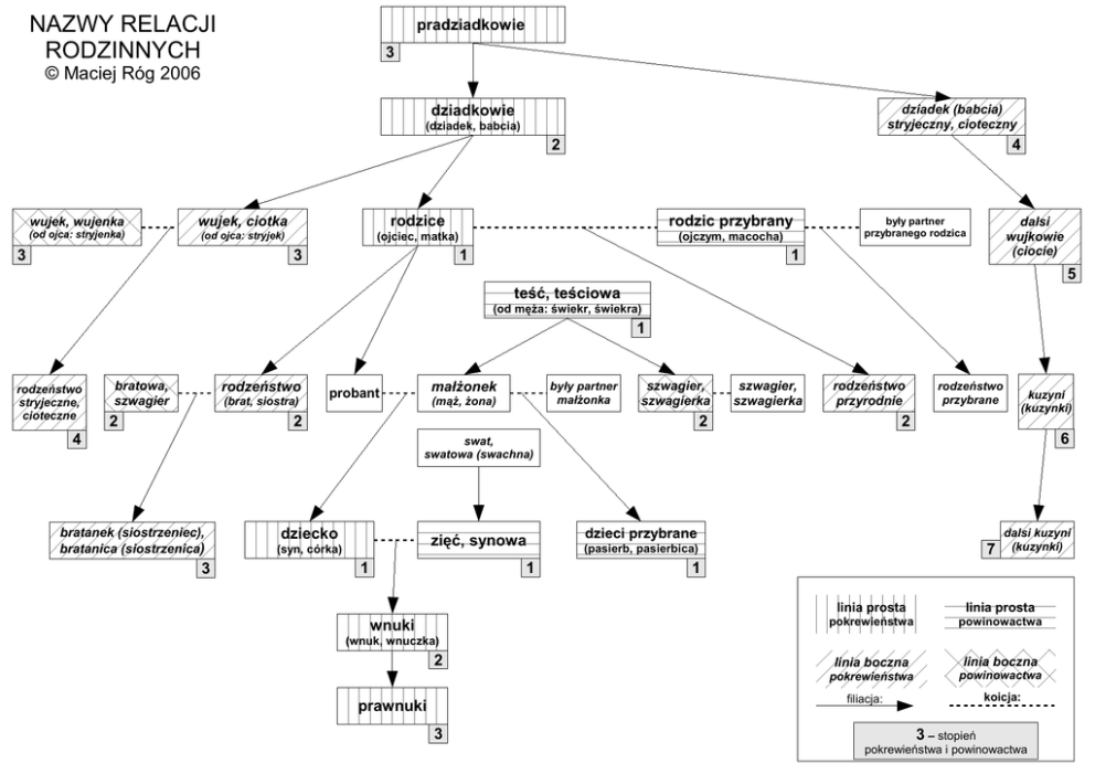
Nazwy relacji rodzinnych

Transkrypt

Nazwy relacji rodzinnych
NAZWY RELACJI
RODZINNYCH
pradziadkowie
3
© Maciej Róg 2006
dziadkowie
dziadek (babcia)
stryjeczny, cioteczny
(dziadek, babcia)
2
wujek, wujenka
(od ojca: stryjenka)
4
wujek, ciotka
rodzice
rodzic przybrany
(od ojca: stryjek)
(ojciec, matka)
(ojczym, macocha)
3
3
1
dalsi
wujkowie
(ciocie)
były partner
przybranego rodzica
1
5
teść, teściowa
(od męża: świekr, świekra)
1
rodzeństwo
stryjeczne,
cioteczne
rodzeństwo
bratowa,
szwagier
(brat, siostra)
2
małżonek
probant
były partner
małżonka
(mąż, żona)
szwagier,
szwagierka
2
szwagier,
szwagierka
rodzeństwo
przyrodnie
2
4
rodzeństwo
przybrane
2
kuzyni
(kuzynki)
6
swat,
swatowa (swachna)
bratanek (siostrzeniec),
bratanica (siostrzenica)
3
dziecko
zięć, synowa
(syn, córka)
1
1
wnuki
dzieci przybrane
7
(pasierb, pasierbica)
dalsi kuzyni
(kuzynki)
1
linia prosta
linia prosta
pokrewieństwa
powinowactwa
(wnuk, wnuczka)
2
linia boczna
pokrewieństwa
filiacja:
prawnuki
3
linia boczna
powinowactwa
koicja:
3 – stopień
pokrewieństwa i powinowactwa